ATI HD 3850 256Mb - первые впечатления и общие обсуждения

Grey Cardinal

Ворчун
Ответ: ATI HD 3850 256Mb - первые впечатления и общие обсуждения

кому нить ещё интересна эта карта?
стоит о своей рассказать?
 

korvin

overclock your brain
Модератор
Ответ: ATI HD 3850 256Mb - первые впечатления и общие обсуждения

кому нить ещё интересна эта карта?
стоит о своей рассказать?
конечно рассказывай... карточек таких пока не много и очень интересно, что кому попалось и все ли референс-карты одинаковы
______________________________________________________

Сменил на своей 3850 охлаждение стоковое, поставил ArcticCooling Accelero S1.

Это самая лучшая СО которую я видел, просто совершенство, в максимальной нагрузке ровно 60С в пассивном режиме и 50С (и не градусом больше) с прикрученным 12см вентилятором CoolerMaster на 950 оборотов.

Фото прилагаются.
 

Вкладення

_XXXL_

Member
Ответ: ATI HD 3850 256Mb - первые впечатления и общие обсуждения

Рассказывайте поподробнее о 3850 и 3870(если у кого нибудь она есть) в планах купить одну из них.
 

Grey Cardinal

Ворчун
Ответ: ATI HD 3850 256Mb - первые впечатления и общие обсуждения

ну раз интересно то слушайте
вобщем недели 2 назад купил Gigabyte GV-RX385256H-B:
You must be registered for see images

так она выглядит
по описанию имеет следующие характеристики
(интернет)
Основные технические характеристики Gigabyte GV-RX385256H-B:
* Графический процессор: ATI Radeon HD 3850;
* Рабочая частота графического ядра: 670 МГц;
* Память: GDDR3 объёмом 256 Мб;
* Разрядность интерфейса памяти: 256 бит;
* Число потоковых процессоров: 320;
* Количество текстурных модулей: 16;
* Количество буферов рендеринга: 16;
* Интерфейсы: D-Sub, ТВ-выход (HDTV) и два разъёма Dual-Link DVI с поддержкой разрешения 2560 х 1600 пикселей (совместимость с HDMI реализуется посредством адаптера DVI to HDMI);
* Форм-фактор: ATX.


на мой взгляд референсный дизайн
досталась она мне по цене немного выше рекомендованной
дого не получался тест данной видеокарты в здмарке
в итоге посоветовавшись со знакомыми отключив информацию о системе получил следующие данные
You must be registered for see images

это на стандартных драйверах которые шли в комплекте
You must be registered for see images

это на ati_omega_xp2k_48442 разогнанных
You must be registered for see images

это на драйверах 8-1_xp32-64_ccc_lang3_57721 ru которые выкладывали на соларе недавно
единственный "-" при тестировании драйвера ставились по верх друг друга но комп перезагружался ставились именно в такой последовательности

очень не понравилось то что при установке карты в связи с наличием HDMI выхода карта добавляет одно звуковое устройство после инстоляции которого в некоторых проигрывателях оно стало основным, пришлось менять
на счет шума скажу что она шумит так же как и 8600GTS которая была у меня до этого и никакого неудобства я не испытываю
карта оказалась на 30% быстрее предыдущей
температуру карты немогу измерять ничем
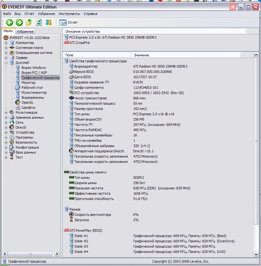
она не отображается ни в эвересте нив ..
в эвересте вообще только поверхностная информация типа названия и больше ничего (возможно у меня не самая последняя версия эвереста)
вот собственно и всё
да ещё хочу добавить для тех кто хочет купить
для этой карты нужен не маленький корпус она длиной наверно см 30 у меня стала в впритык к винчестерам не очень удобно,
так же в комплекте не шол переходник питания для карты что тоже скажу как минус
а так картой вполне доволен то что заявлено производителем я получил разгонять не пытался

прошу извенения как умел так и написал не журналист я

нашел новый эверест
вот что он мне показал
You must be registered for see images
 

Вкладення

Останнє редагування:

korvin

overclock your brain
Модератор
Ответ: ATI HD 3850 256Mb - первые впечатления и общие обсуждения

Температура ядра карточки измеряется Riva Tuner 2.06

У меня в комплекте с MSI переходник по питанию щёл

2Grey Cardinal: огласи модель и частоты своего порцессора
 

Grey Cardinal

Ворчун
Ответ: ATI HD 3850 256Mb - первые впечатления и общие обсуждения

мой комп
 

Вкладення

Останнє редагування:

TnT_UA

Тот самый...
Модератор
Ответ: ATI HD 3850 256Mb - первые впечатления и общие обсуждения

2) 3850 получилась очень интересной карточкой, разница в производительности 256МБ и 512Мб менее 10% и с лихвой компенсируется лёгким разгоном
Это как? ;) При разгоне что-ли размер текстур уменьшается? ;)
512 Мб необходимо для хранения качественных текстур. У тебя 256 и если текстуры не влазят, то они забрасываются в оперативку. Вот и получается, что у 512 МБ преемущество в скорости за счет того, что меньше используется ОЗУ для хранения текстур.
 

korvin

overclock your brain
Модератор
Ответ: ATI HD 3850 256Mb - первые впечатления и общие обсуждения

Это как? ;) При разгоне что-ли размер текстур уменьшается? ;)
512 Мб необходимо для хранения качественных текстур. У тебя 256 и если текстуры не влазят, то они забрасываются в оперативку. Вот и получается, что у 512 МБ преемущество в скорости за счет того, что меньше используется ОЗУ для хранения текстур.
До сегодняшнего дня производительность видеокарты мерялась в фпс, или я в чем то не прав?

Так вот я и говорил, что разница в фпс между данными карточками компенсируется разгоном более дешевой.

Или вы уважаемый хотите сказать, что обьём памяти на видеокарте первостепенный параметр от которого зависит производительность ? )
 

TnT_UA

Тот самый...
Модератор
Ответ: ATI HD 3850 256Mb - первые впечатления и общие обсуждения

Так вот я и говорил, что разница в фпс между данными карточками компенсируется разгоном более дешевой.
Данными это 3850/512 и 3850/256 ?!
Имеем:
два одинаковых ядра на одинаковой частоте и одинаковом текстолите с одинаковым питанием.
Вопрос: почему одна карта дает больше ФПС?
Уточнение: 1) Заметная разница в ФПС(более 10) между этими двумя видеокартами появляется только на больших разрешениях и/или включенной высокой детализации (анизатропка, антиалиасинг)
2) Видеопамять используется видеокартами, помимо прочего, для хранения текстур.
Ответ: Больше ФПС получается потому, что чем качественне режим, тем увеситсей текстуры и если они не влезят в графическую память, то загружаются в оперативку.

Дальше пояснять не надо? Рекомендую внимательно изучить матчасть.
То что вы разгоном догнали где-то ФПС - это еще не значит что разогнанная карта с 256 = неразогнанная с 512. Нет зависимости частоты ядра видухи от объема графической памяти.
Для подтверждения сових слов . Следует обратить внимание на поведение пары 8600GTS 512/256. "при низкой детализации текстур большого объема видеопамяти не требуется".
Вывод: если хочется играть с максимальными качественными текстурами то брать надо уже 512Мб.

ПС Разгон влияет на кол-во ФПС, но не на качество картинки!
 

korvin

overclock your brain
Модератор
Ответ: ATI HD 3850 256Mb - первые впечатления и общие обсуждения

Речь не идёт про большие разрешения, выше оговорено что игровое разрешение 1280-1024, играю всегда с АА(2,4) и АФ(8,16).

И какая мне разница сколько в циферках памяти, если фпс играбельный.


Разгон влияет на производительность в целом, при этом ну никак не делая картинку хуже.


Дальнейший бредовый флейм будет тупо удалятся.
 
Зверху